DataObsession.co.uk

............turning data into information ...

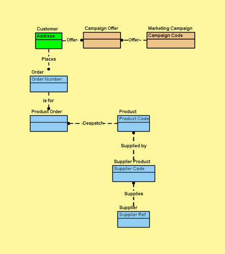
Data Analysis

 

Identifying what data there is within the business, how it is grouped together.

Showing as a diagram makes it easier to look at the structure without getting too caught up with the detail.

After identifying the groups (Entities) the data they represent (Attributes) is then identified.

Ideals-

  • Entities appear once
  • Attributes appear once

The most important lesson is that by understanding the data the business starts to understand itself.

Identifying customer data helps the business understand its responsibilities under the Data Protection Act.

 

Home